사용자 디렉토리/로그인 - 로그인정책 관리

개요

로그인정책관리는 사용자 로그인 정책을 정의하고, 그 정책에 맞게 로그인을 제한하는 기능을 제공한다. (특정 IP에 대한 로그인 제한, 중복로그인 방지 및 허용)

설명

  • 로그인정책관리는 로그인정책정보를 등록하여 모든 사용자에게 로그인에 대한 정책을 관리하기 위한 목적으로 로그인정책정보의 등록, 수정, 삭제, 조회, 목록조회의 기능을 수반한다.
  ① 로그인정책목록조회 : 사용자 로그인 정책으로 정의된 정보를 최근 등록 순서대로 조회하고, 그 결과를 화면에 반영한다.
  ② 로그인정책등록 : 사용자 로그인 정책으로 정의된 항목을 입력하고, 정합성을 체크한 뒤 저장한다.
  ③ 로그인정책수정 : 정의된 사용자 로그인 정책에 대한 변경항목을 수정 후 저장한다.
  ④ 로그인정책삭제 : 기 등록된 사용자 로그인 정책을 삭제한다.
  ⑤ 로그인정책반영결과조회 : 등록된 사용자 로그인 정책을 운영시스템에 반영하고 그 결과를 조회한다.
 

관련소스

유형대상소스명비고
Controlleregovframework.com.uat.uia.web.EgovLoginPolicyController.java로그인정책 관리를 위한 컨트롤러 클래스
Serviceegovframework.com.uat.uia.service.EgovLoginPolicyService.java로그인정책 관리를 위한 서비스 인터페이스
ServiceImplegovframework.com.uat.uia.service.impl.EgovLoginPolicyServiceImpl.java로그인정책 관리를 위한 서비스 구현 클래스
DAOegovframework.com.uat.uia.service.impl.LoginPolicyDAO.java로그인정책 관리를 위한 데이터처리 클래스
VOegovframework.com.uat.uia.service.LoginPolicyVO.java로그인정책 관리를 위한 VO 클래스
Modelegovframework.com.uat.uia.service.LoginPolicy.java로그인정책 관리를 위한 Model 클래스
JSP/WEB-INF/jsp/egovframework/cmm/uat/uia/EgovLoginPolicyList.jsp로그인정책 목록조회를 위한 jsp페이지
JSP/WEB-INF/jsp/egovframework/cmm/uat/uia/EgovLoginPolicyRegist.jsp로그인정책 등록를 위한 jsp페이지
JSP/WEB-INF/jsp/egovframework/cmm/uat/uia/EgovLoginPolicyUpdt.jsp로그인정책 수정를 위한 jsp페이지
XML/egovframework/sqlmap/com/uat/uia/EgovLoginPolicy_SQL_*.xml로그인정책 QUERY XML

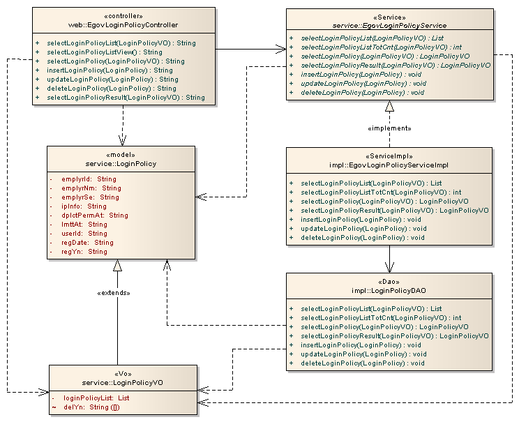
클래스 다이어그램

클래스다이어그램

관련테이블

테이블명테이블명(영문)비고
로그인정책COMTNLOGINPOLICY사용자 로그인 정책에 맞게 로그인을 제한하는 기능을 위한 속성을 관리한다.

관련화면 및 수행메뉴얼

로그인정책 목록조회

ActionURLController methodQueryID
조회/com/uat/uia/selectLoginPolicyList.doselectLoginPolicyList“loginPolicyDAO.selectLoginPolicyList”
조회/com/uat/uia/selectLoginPolicyList.doselectLoginPolicyList“loginPolicyDAO.selectLoginPolicyListTotCnt”

로그인정책 목록은 페이지당 10건씩 조회되며 페이징은 10페이지씩 이루어진다. 검색조건은 사용자명 대해서 수행된다.

로그인정책 목록조회

조회 : 기 등록된 로그인정책 목록을 조회한다.
등록 : 신규 로그인정책를 등록하기 위해서는 IP 정보가 없는 사용자ID를 선택하여 로그인정책 등록 화면으로 이동한다.


로그인정책 등록

ActionURLController methodQueryID
등록/com/uat/uia/addLoginPolicy.doinsertLoginPolicy“loginPolicyDAO.insertLoginPolicy”

로그인정책의 속성정보를 입력한 뒤 등록한다.

로그인정책 등록

등록 : 신규 로그인정책을 등록하기 위해서는 로그인정책 속성을 입력한 뒤 상단의 등록 버튼을 통해서 로그인정책을 등록한다.
목록 : 로그인정책 목록조회 화면으로 이동한다.


로그인정책 수정

ActionURLController methodQueryID
수정/com/uat/uia/updtLoginPolicy.doupdateUserAbsnce“loginPolicyDAO.updateLoginPolicy”
상세조회/com/uat/uia/getLoginPolicy.doselectLoginPolicy“loginPolicyDAO.selectLoginPolicy”
삭제/com/uat/uia/removeLoginPolicy.dodeleteLoginPolicy“loginPolicyDAO.deleteLoginPolicy”

로그인정책의 속성정보를 변경한 후 저장한다. 다음 화면은 로그인정책 상세조회 화면과 동일하다.

로그인정책 수정

수정 : 기 등록된 로그인정책 속성을 수정한 뒤 상단의 수정 버튼을 통해서 로그인정책정보를 수정한다.
삭제 : 기 등록된 로그인정책정보를 삭제한다.
목록 : 로그인정책 목록조회 화면으로 이동한다.


 
egovframework/로그인정책_관리.txt · 마지막 수정: 2026/01/17 04:29 (외부 편집기)
 
이 위키의 내용은 다음의 라이센스에 따릅니다 :CC Attribution-Noncommercial-Share Alike 3.0 Unported
전자정부 표준프레임워크 라이센스(바로가기)

전자정부 표준프레임워크 활용의 안정성 보장을 위해 위험성을 지속적으로 모니터링하고 있으나, 오픈소스의 특성상 문제가 발생할 수 있습니다.
전자정부 표준프레임워크는 Apache 2.0 라이선스를 따르고 있는 오픈소스 프로그램입니다. Apache 2.0 라이선스에 따라 표준프레임워크를 활용하여 발생된 업무중단, 컴퓨터 고장 또는 오동작으로 인한 손해 등에 대해서 책임이 없습니다.
Recent changes RSS feed CC Attribution-Noncommercial-Share Alike 3.0 Unported Donate Powered by PHP Valid XHTML 1.0 Valid CSS Driven by DokuWiki