협업 - 메모보고

개요

메모보고관리는 업무보고를 메모 전달형태로 정보를 관리하는 기능을 제공한다.

설명

  • 메모보고관리는 메모보고 정보를 관리하기 위한 목적으로 메모보고 정보의 등록, 수정, 삭제, 조회, 목록조회의 기능을 수반한다.
  ① 메모보고목록조회 : 메모보고로 정의된 정보를 최근 등록 순서대로 조회하고, 그 결과 목록을 화면에 반영한다.
  ② 메모보고등록 : 메모보고정보를 등록하고, 등록 결과를 조회한다.
  ③ 메모보고수정 : 기 등록된 메모보고정보의 항목들을 수정한다.
  ④ 메모보고삭제 : 기 등록된 메모보고정보를 삭제한다.
  ⑤ 메모보고상세조회 : 등록된 메모보고정보를 조회한다. 

관련소스

유형대상소스명비고
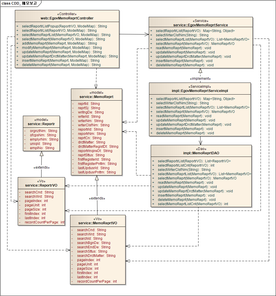
Controlleregovframework.com.cop.smt.mrm.web.EgovMemoReprtController.java메모보고관리를 위한 controller 클래스
Serviceegovframework.com.cop.smt.mrm.service.EgovMemoReprtService.java메모보고관리를 위한 Service Interface
ServiceImplegovframework.com.cop.smt.mrm.service.impl.EgovMemoReprtServiceImpl.java메모보고관리를 위한 서비스 구현 클래스
DAOegovframework.com.cop.smt.mrm.service.impl.MemoReprtDAO.java메모보고관리를 위한 데이터처리 클래스
Modelegovframework.com.cop.smt.mrm.service.Reportr.java보고자 관리를 위한 Model 클래스
Modelegovframework.com.cop.smt.mrm.service.MemoReprt.java메모보고관리를 위한 Model 클래스
VOegovframework.com.cop.smt.mrm.service.ReportrVO.java보고자 관리를 위한 VO 클래스
VOegovframework.com.cop.smt.mrm.service.MemoReprtVO.java메모보고관리를 위한 VO 클래스
JSP/WEB-INF/jsp/egovframework/cop/smt/mrm/EgovReportrList.jsp보고자 목록조회를 위한 jsp페이지
JSP/WEB-INF/jsp/egovframework/cop/smt/mrm/EgovReportrListPopup.jsp보고자 팝업 목록조회를 위한 jsp페이지
JSP/WEB-INF/jsp/egovframework/cop/smt/mrm/EgovMemoReprtList.jsp메모보고 목록조회를 위한 jsp페이지
JSP/WEB-INF/jsp/egovframework/cop/smt/mrm/EgovMemoReprtRegist.jsp메모보고 등록를 위한 jsp페이지
JSP/WEB-INF/jsp/egovframework/cop/smt/mrm/EgovMemoReprtUpdt.jsp메모보고 수정를 위한 jsp페이지
JSP/WEB-INF/jsp/egovframework/cop/smt/mrm/EgovMemoReprtDetail.jsp등록된 메모보고를 조회하기 위한 jsp페이지
XML/egovframework/sqlmap/com/cop/smt/mrm/EgovMemoReprt_SQL_*.xml메모보고관리 QUERY XML

클래스 다이어그램

관련테이블

테이블명테이블명(영문)비고
메모보고정보COMTNMEMOREPRT메모보고정보를 관리하기 위한 속성정보를 정의하고, 관리한다.

ID Generation

  • ID Generation Service를 활용하기 위해서 Sequence 저장테이블인 COMTECOPSEQ에 MEMO_REPRT 항목을 추가한다.
  INSERT INTO COMTECOPSEQ VALUES('MEMO_REPRT','0');
 

관련화면 및 수행메뉴얼

메모보고 목록조회

ActionURLController methodQueryID
조회/cop/smt/mrm/selectMemoReprtList.doselectMemoReprtList“MemoReprtDAO.selectMemoReprtList”
“MemoReprtDAO.selectMemoReprtListCnt”

메모보고 목록은 페이지당 10건씩 조회되며 페이징은 10페이지씩 이루어진다.
검색조건은 보고서상태, 보고일자, 의견등록여부, 보고제목, 보고내용, 작성자 명에 대해서 수행된다.

메모보고 목록조회에서 상태필드는 보고대상자가 상세조회 누르면 확인상태로 변경되고,
보고자는 메모보고내용을 수정/삭제 못한다.
의견필드는 보고대상자가 메모보고를 확인 후 의견을 기재시 등록으로 변경된다.

조회 : 기 등록된 메모보고의 목록을 조회한다.
등록 : 신규 메모보고를 등록하기 위해서는 상단의 등록 버튼을 통해서 메모보고 등록 화면으로 이동한다.
보고제목클릭 : 해당 메모보고 상세조회 화면으로 이동한다.


메모보고 등록

ActionURLController methodQueryID
등록/cop/smt/mrm/addMemoReprt.doinsertMemoReprt“MemoReprtDAO.insertMemoReprt”

메모보고의 속성정보를 입력한 뒤 등록한다.

저장 : 신규 메모보고를 등록하기 위해서는 메모보고 속성을 입력한 뒤 상단의 저장 버튼을 통해서 메모보고를 등록한다.
조회 : 메모보고 상세조회 화면으로 이동한다.


메모보고 수정

ActionURLController methodQueryID
수정/cop/smt/mrm/modifyMemoReprt.doupdateMemoReprt“MemoReprtDAO.updateMemoReprt”

메모보고의 속성정보를 변경한 후 저장한다.

저장 : 기 등록된 메모보고 속성을 수정한 뒤 상단의 저장 버튼을 통해서 메모보고를 수정한다.
조회 : 메모보고 상세조회 화면으로 이동한다.


메모보고 상세조회

ActionURLController methodQueryID
상세조회/cop/smt/mrm/selectMemoReprt.doselectMemoReprt“MemoReprtDAO.selectMemoReprt”
삭제/cop/smt/mrm/deleteMemoReprt.dodeleteMemoReprt“MemoReprtDAO.deleteMemoReprt”

메모보고의 속성정보를 조회한다.

의견등록 : 기 등록된 메모보고의 의견/지시사항을 등록한 뒤, 메모보고 목록조회 화면으로 이동한다.
수정 : 기 등록된 메모보고 속성을 수정한 뒤 상단의 수정 버튼을 통해서 메모보고수정화면으로 이동한다.
삭제 : 기 등록된 메모보고를 삭제한다.
목록 : 메모보고 목록조회 화면으로 이동한다.


 
egovframework/메모보고.txt · 마지막 수정: 2026/01/17 04:29 (외부 편집기)
 
이 위키의 내용은 다음의 라이센스에 따릅니다 :CC Attribution-Noncommercial-Share Alike 3.0 Unported
전자정부 표준프레임워크 라이센스(바로가기)

전자정부 표준프레임워크 활용의 안정성 보장을 위해 위험성을 지속적으로 모니터링하고 있으나, 오픈소스의 특성상 문제가 발생할 수 있습니다.
전자정부 표준프레임워크는 Apache 2.0 라이선스를 따르고 있는 오픈소스 프로그램입니다. Apache 2.0 라이선스에 따라 표준프레임워크를 활용하여 발생된 업무중단, 컴퓨터 고장 또는 오동작으로 인한 손해 등에 대해서 책임이 없습니다.
Recent changes RSS feed CC Attribution-Noncommercial-Share Alike 3.0 Unported Donate Powered by PHP Valid XHTML 1.0 Valid CSS Driven by DokuWiki