비즈니스 규칙

메일 솔루션을 통해 발송하기 위해 수신자, 제목, 첨부파일, 발신내용 정보를 입력하여 메일을 등록할 수 있다.

관련코드

메일 등록에서 발송결과로 사용되는 코드 및 그에 따른 설정 값의 반영사항은 다음과 같다.

코드분류코드분류명코드ID코드명
COM024발송결과구분R요청
COM024발송결과구분F실패
COM024발송결과구분C완료

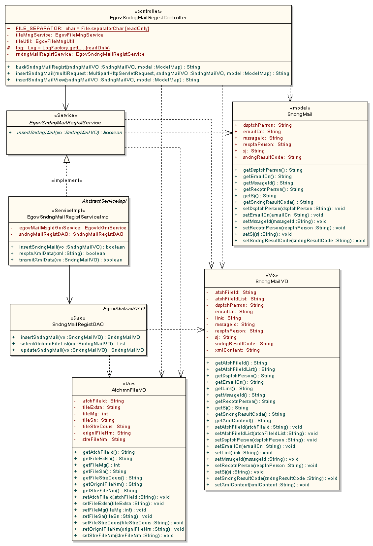
클래스 다이어그램

관련화면 및 수행매뉴얼

1. 발송메일 등록
ActionURLController methodQueryID
메일등록/ems/insertSndngMail.actioninsertSndngMailsndngMailRegistDAO.insertSndngMail

발신자, 수신자, 제목, 첨부파일, 발신내용 정보를 담은 메일을 등록한다.

받는 사람: 수신자의 E-Mail 주소를 입력한다.
제목: 메일 제목을 입력한다.
파일첨부: 메일에 첨부할 파일을 하나씩 추가한다.
발신내용: 메일의 내용을 HTML 또는 텍스트 형태로 입력한다.
뒤로: 메일 내역조회 화면으로 돌아간다.
등록: 메일을 등록하고 발송요청 한다.

 
egovframework/발송메일_등록.txt · 마지막 수정: 2026/01/17 04:29 (외부 편집기)
 
이 위키의 내용은 다음의 라이센스에 따릅니다 :CC Attribution-Noncommercial-Share Alike 3.0 Unported
전자정부 표준프레임워크 라이센스(바로가기)

전자정부 표준프레임워크 활용의 안정성 보장을 위해 위험성을 지속적으로 모니터링하고 있으나, 오픈소스의 특성상 문제가 발생할 수 있습니다.
전자정부 표준프레임워크는 Apache 2.0 라이선스를 따르고 있는 오픈소스 프로그램입니다. Apache 2.0 라이선스에 따라 표준프레임워크를 활용하여 발생된 업무중단, 컴퓨터 고장 또는 오동작으로 인한 손해 등에 대해서 책임이 없습니다.
Recent changes RSS feed CC Attribution-Noncommercial-Share Alike 3.0 Unported Donate Powered by PHP Valid XHTML 1.0 Valid CSS Driven by DokuWiki