트위터(Twitter)는 쇼셜 네트워크 서비스(Social Network Service:SNS)하기 위한 Twitter를 연동 기능을 제공한다.
① 트위터 수신(목록)-인증 : 트위터 인증화면을 보여주기 위한 메인페이지 ② 트위터 수신(목록)-인증키입력 : 트위터 정보를 등록하고, 등록 결과를 조회한다. ③ 트위터 등록 : 트위터 글을 등록한다. ④ 트위터 등록 결과조회 : 등록된 트위터 글의 결과를 조회한다. ⑤ 트위터 목록 : 등록된 트위터 정보를 조회한다. ⑥ 트위터 인증키 관리 : 등록된 트위터 인증키 정보를 변경한다.
| 유형 | 대상소스명 | 비고 |
|---|---|---|
| Controller | egovframework.com.uss.ion.tir.web.EgovTwitterController.java | 트위터 관리를 위한 컨트롤러 클래스 |
| Service | egovframework.com.uss.ion.tir.service.EgovTwitterTrnsmitService.java | 트위터 관리를 위한 서비스 인터페이스 |
| ServiceImpl | egovframework.com.uss.ion.tir.service.impl.EgovTwitterTrnsmitServiceImpl.java | 트위터 관리를 위한 서비스 구현 클래스 |
| DAO | egovframework.com.uss.ion.tir.service.impl.RssTagManageDao.java | 트위터 관리를 위한 데이터처리 클래스 |
| Model | egovframework.com.uss.ion.tir.service.TwitterInfo.java | 트위터 관리를 위한 Model 클래스 |
| JSP | /WEB-INF/jsp/egovframework/uss/ion/tir/EgovTwitterMain.jsp | 트위터 메인 jsp페이지 |
| JSP | /WEB-INF/jsp/egovframework/uss/ion/tir/EgovTwitterPopup.jsp | 트위터 Consumer key/Consumer secret 인증을 위한 jsp페이지 |
| JSP | /WEB-INF/jsp/egovframework/uss/ion/tir/EgovTwitterPopupActor.jsp | 트위터 Consumer key/Consumer secret 인증 처리를 위한 jsp페이지 |
| JSP | /WEB-INF/jsp/egovframework/uss/ion/tir/EgovTwitterPopupProcess.jsp | Twitter.com에 인증후 Return 받는 jsp페이지 |
| JSP | /WEB-INF/jsp/egovframework/uss/ion/tir/EgovTwitterTrnsmit.jsp | 트위터 송신(등록)을 위한 jsp페이지 |
| JSP | /WEB-INF/jsp/egovframework/uss/ion/tir/EgovTwitterTrnsmitResult.jsp | 트위터 송신(등록)후 결과 확인을 위한 jsp페이지 |
| JSP | /WEB-INF/jsp/egovframework/uss/ion/tir/EgovTwitterRecptn.jsp | 트위터 목록조회를 위한 jsp페이지 |
| QUERY XML | resources/egovframework/mapper/com/uss/ion/tir/EgovTwitter_SQL_altibase.xml | 트위터 Altibase용 QUERY XML |
| QUERY XML | resources/egovframework/mapper/com/uss/ion/tir/EgovTwitter_SQL_cubrid.xml | 트위터 Cubrid용 QUERY XML |
| QUERY XML | resources/egovframework/mapper/com/uss/ion/tir/EgovTwitter_SQL_maria.xml | 트위터 Maria용 QUERY XML |
| QUERY XML | resources/egovframework/mapper/com/uss/ion/tir/EgovTwitter_SQL_mysql.xml | 트위터 MySQL용 QUERY XML |
| QUERY XML | resources/egovframework/mapper/com/uss/ion/tir/EgovTwitter_SQL_oracle.xml | 트위터 Oracle용 QUERY XML |
| QUERY XML | resources/egovframework/mapper/com/uss/ion/tir/EgovTwitter_SQL_postgres.xml | 트위터 Postgres용 QUERY XML |
| QUERY XML | resources/egovframework/mapper/com/uss/ion/tir/EgovTwitter_SQL_tibero.xml | 트위터 Tibero용 QUERY XML |
| QUERY XML | resources/egovframework/mapper/com/uss/ion/tir/EgovTwitter_SQL_goldilocks.xml | 트위터 Goldilocks용 QUERY XML |
| Validator Rule XML | resources/egovframework/validator/validator-rules.xml | Validator Rule을 정의한 XML |
| Validator XML | resources/egovframework/validator/com/uss/ion/tir/TwitterInfo.xml | 트위터 Validator XML |
| Message properties | resources/egovframework/message/com/uss/ion/tir/message_ko.properties | 트위터 Message properties(한글) |
| Message properties | resources/egovframework/message/com/uss/ion/tir/message_en.properties | 트위터 Message properties(영문) |
| 테이블명 | 테이블명(영문) | 비고 |
|---|---|---|
| 트위터계정관리 | COMTNTWITTER | 트위터계정을 관리하기 위한 속성정보를 정의하고, 관리한다. |
트위터 ConsumerKey, ConsumerSecret 키를 인증받기 위한 화면을 제공한다.
인증키 요청을 완료하고, https://twitter.com 화면으로 이동 되면 ID/PW번호를 입력후 Allow를 요청한다.
전송 : 트위터 인증키(ConsumerKey,ConsumerSecret)를 인증을 요청한다.
트위터에 글을 등록하기 위한 화면을 제공한다.
전송 : 작성된 트위터 글을 등록을 요청한다.
트위터에 글을 등록 후 결과 상태를 확인 할 수 있는 화면을 제공한다.
확인 : 트위터 등록 화면으로 이동한다.
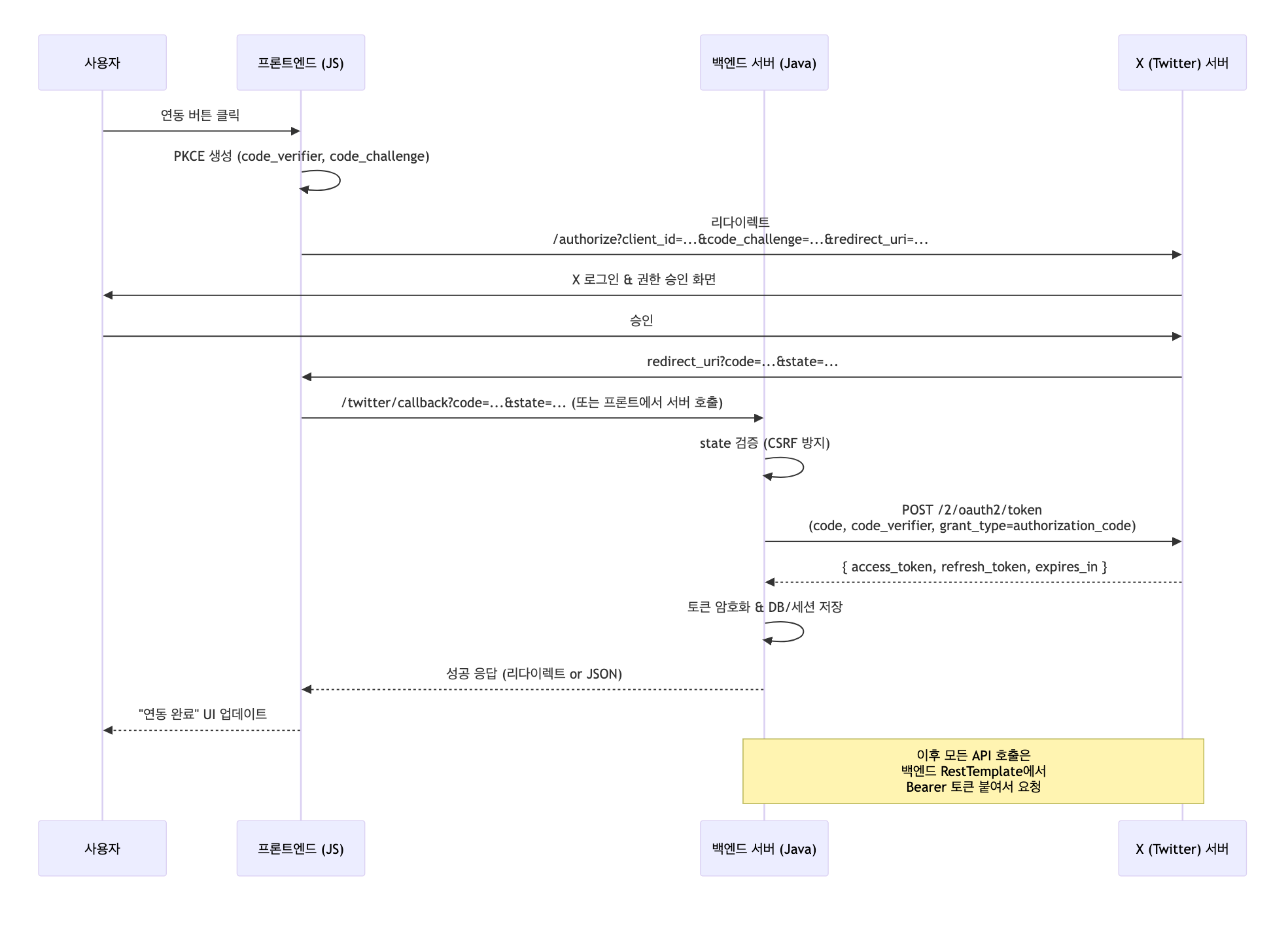
1) https://developer.x.com/en 트위터 사이트에 로그인 후 개발자 등록을 한다.
2) Developer Portal 버튼을 클릭하고 등록 페이지에 아래와 같이 서비스를 등록한다.
※ Callback URL: http://common.egovframe.go.kr/twitter/callback.do
(키 발급 후 리턴되는 경로로 EgovTwitterOAuthService의 REDURECT_URI 과 EgovTwitterOAuthController의 콜백 메소드 호출경로와 일치하여야 함)
3) Client Id, Client Secret 등이 아래와 같이 발급된다.