egovframework:com:uat:uia:loginpolicy.png

loginpolicy.png

loginpolicy.png

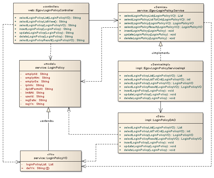
← 뒤로 로그인정책_관리

날짜:
2015/04/14 02:20
파일 이름:
loginpolicy.png
포맷:
PNG
크기:
26KB