egovframework:com:ems:ems2.gif

ems2.gif

ems2.gif

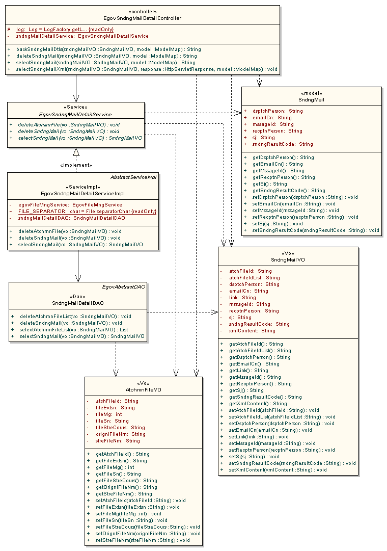
← 뒤로 발송메일_상세_조회

날짜:
2026/03/31 07:50
파일 이름:
ems2.gif
포맷:
GIF
크기:
31KB