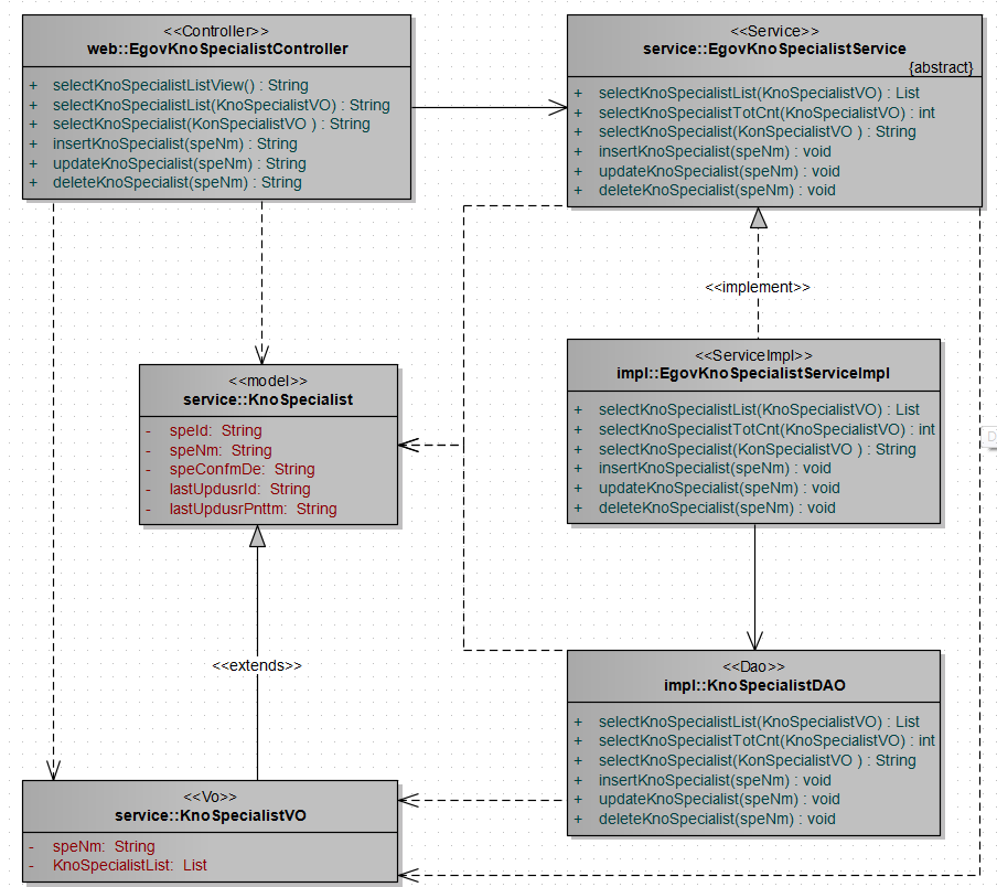
egovframework:com:dam:spe:spe:specialist_class.png

specialist_class.png

specialist_class.png

← 뒤로 지식전문가관리

날짜:
2026/03/31 08:05
파일 이름:
specialist_class.png
포맷:
PNG
크기:
99KB