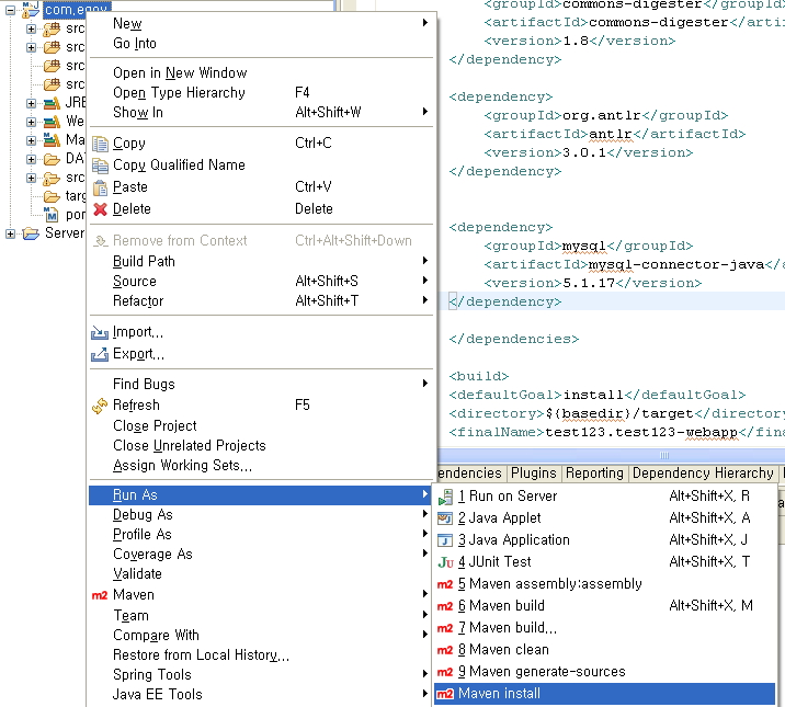
egovframework:dev2:maveninstall.jpg

maveninstall.jpg

maveninstall.jpg

← 뒤로 clntinstall

날짜:
2015/04/14 02:19
파일 이름:
maveninstall.jpg
포맷:
JPEG
크기:
299KB